Stable Diffusion:颠覆文生图领域,免费开源大模型解析
本文深入解析了Stable Diffusion,一款基于潜在扩散模型的免费开源文生图大模型,探讨其技术原理、产品优势及其在数字图像处理中的应用。
探索Stable Diffusion的强大功能,从真人AI美女到个性化头像,轻松实现绘画辅助,无需深究原理,快速上手AI绘画艺术!
本文为您详细介绍ComfyUI工作流的安装、配置、官方示例及国内外资源网站,助您轻松上手。包含官方工作流示例链接、国内电子羊AIGC社区和AIGODLIKE平台,以及国外多个ComfyUI工作流资源网站。
知识体系
本文深入解析了Stable Diffusion,一款基于潜在扩散模型的免费开源文生图大模型,探讨其技术原理、产品优势及其在数字图像处理中的应用。
本文全面介绍Stable Diffusion的硬件要求、环境部署方法,以及核心功能,助您快速掌握文生图工具。
本文深入解析Stable Diffusion模型全流程,包括训练资源、可视化网络结构图、保姆级训练教程,助你快速掌握AI绘画领域核心技术。
探索Stable Diffusion的强大功能,从真人AI美女到个性化头像,轻松实现绘画辅助,无需深究原理,快速上手AI绘画艺术!
探索Stable Diffusion与Matte Painting结合的艺术创作过程,从构思到成品,详细解析AI绘画的每一个步骤。
全新整合包v4.10支持SDXL和50系显卡,无需额外配置,解压即用。提供网盘下载链接,支持英特尔和AMD显卡,包含报错解决指南。
介绍基于lshqqytiger分支的v4.4整合包使用方法,包含切换A卡、直接启动及下载地址等信息。
本文汇总了安装Stable Diffusion WebUI过程中常见的报错,并提供了解决方法,如查看报错、解决网络问题等,助您顺利安装。
深入了解Stable Diffusion的原理与价值,学习WebUI安装与基础操作,掌握文生图、图生图核心功能,轻松入门AI绘画。提供新手包与进阶包下载,助你快速上手。
本课程深入浅出地介绍AI绘画模型的原理,涵盖基础模型与微调模型的关系,教你如何区分不同模型版本和风格,并提供HuggingFace等平台获取模型的方法,助你打下坚实的模型应用基础。
本课系统讲解Stable Diffusion提示词写作,解析自然语言与Tag书写逻辑,教授正向负向提示词技巧,学习起手式与风格预设,让AI绘画更高效。
深入解析WebUI各项参数,学习分辨率、批次数量等对生成效果与效率的影响,了解采样原理及不同算法差异,轻松提升作品质量与可控性。
本教程深入解析Stable Diffusion图生图功能,涵盖参数设置、操作流程、核心参数详解、尺寸处理、进阶玩法与应用场景,助你提升AI绘画技能。
本文深入解析了Stable Diffusion高分辨率修复技巧,包括放大算法及迭代设置,并介绍了附加网络模型(Embedding和LoRA)的概念、优势、下载安装和使用方法,助你提升AI绘画技能。
探索WebUI两种轻量化放大方式,对比SD放大脚本与附加功能,掌握高效图片放大技巧,轻松处理2K级高清大图。
掌握局部重绘技巧,轻松修补瑕疵、扩展画面,AI绘画不再难!课程深入讲解蒙版设置、重绘幅度调节、进阶模式等,助你成为绘画高手。
深入了解Stable Diffusion的附加网络模型,包括Embedding和LoRA,了解它们如何改变风格、植入角色,并学习如何在WebUI中使用这些模型。
深入解析Embedding模型在AI绘画中的应用,涵盖角色塑造、风格转换、属性调整及负面修复,助你轻松创作高品质作品。
LoRA作为轻量级微调方法,降低训练门槛,支持大模型搭配,实现角色形象、画风迁移、细节调整等功能,是AI绘画领域的利器。
深入探索Stable Diffusion WebUI的扩展插件,包括安装管理、提示词辅助、放大修复、抠图编辑等,助力创作更高效、更具创意的图像作品。
ControlNet作为Stable Diffusion的扩展插件,通过预处理器提取结构信息,实现精准控制AI生成过程,让创作更加可控和灵活。
本文为您详细介绍ComfyUI工作流的安装、配置、官方示例及国内外资源网站,助您轻松上手。包含官方工作流示例链接、国内电子羊AIGC社区和AIGODLIKE平台,以及国外多个ComfyUI工作流资源网站。
本文详细介绍了在本地安装配置ComfyUI的流程,包括存储空间预留、常见问题解答,并提供不同平台的安装步骤,助您轻松使用这款独特的Stable Diffusion用户界面。
ComfyUI整合包v1.7更新,精简插件至21个,预装自定义节点,无需额外安装。适合有一定基础的AI绘画用户。更新时注意内核与插件同步更新。下载链接及报错解决方法详见正文。
探索最新Blender启动器,下载官方整合包,体验一键优化、版本更新等功能,加入我们,共同打造全球最佳3D软件。
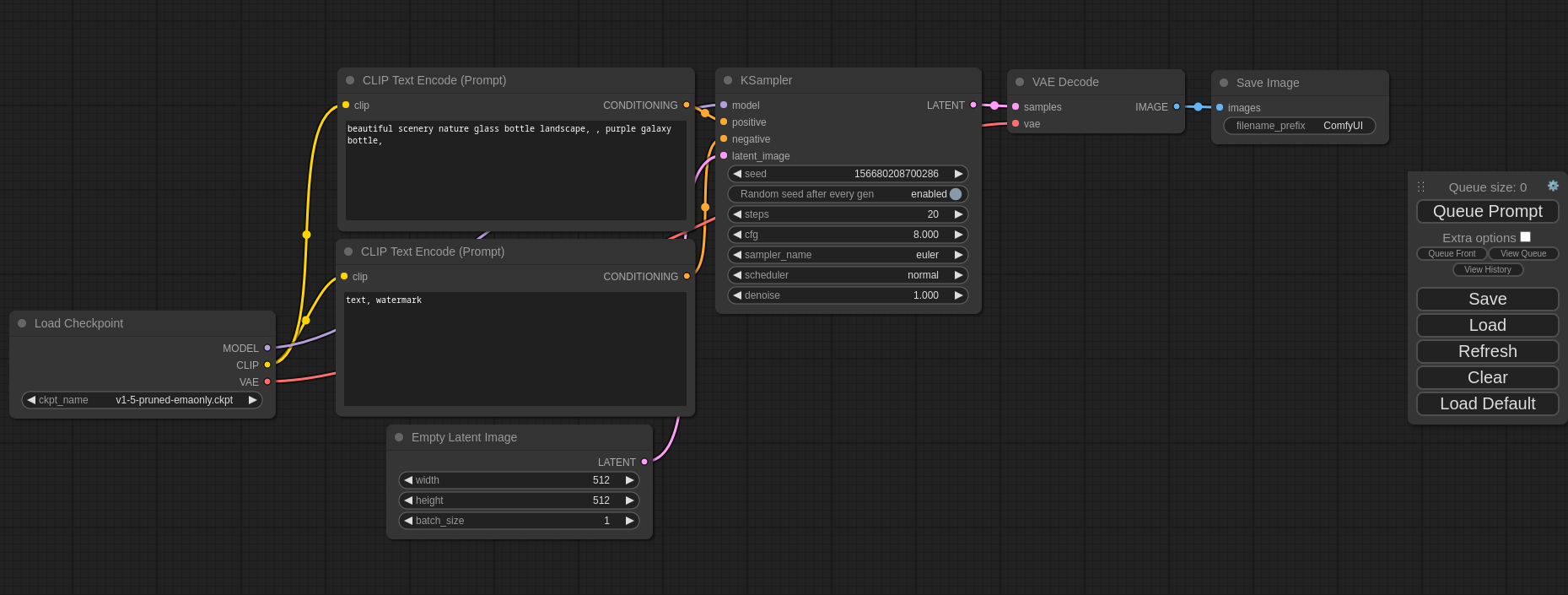
探索Comfy UI KSampler中的采样方法与调度器,了解它们在Stable Diffusion图像生成中的角色和作用,以及如何影响采样结果。
ComfyUI,AI绘画应用新宠,更低配置,更高效率,无限自由度,透明底层逻辑,快速更新。下载安装教程及WebUI模型共用方法一应俱全,开启你的AI绘画之旅!
B站最新AI绘画课,零基础入门ComfyUI,学习自定义节点安装与管理,提升绘画效率。涵盖节点安装、实用节点推荐及工作流搭建技巧。
探索Stable Diffusion的AI绘画教程,学习高清修复、图片放大、局部重绘等技巧,轻松掌握AI绘画艺术。
从零基础学习Stable Diffusion,掌握工作流搭建技巧,提升AI绘画效率,探索无限创意可能。
本文详细介绍了红色建设展厅的空间设计模型选择,包括LORA模型、大模型CHECKPOINT以及VUE选择,并提供了正向提示词、负面提示词、采样方法、迭代步数等关键参数,助力设计者打造出具有文化氛围的展览空间。
深度解析Stable Diffusion技术如何通过智能细节增强、边缘清晰度和色彩保真,实现图片高清放大,提升视觉质量,并提供实际应用操作流程。
深度解析Stable Diffusion图像扩图原理、方法、步骤和应用场景,揭示AI技术在图像处理领域的突破。
探索Libilib.ai在红色建设展厅空间设计中的应用,学习如何选择LORA模型、大模型CHECKPOINT、VUE选择,以及优化正向提示词、负向提示词,实现高质量设计效果。
本文详细介绍了如何使用Stable Diffusion和libilibAi平台将手绘稿转换为高清图片,包括模型选择、提示词填写、参数设置等步骤。
今天必须给大家安利一款超赞的神器:iSlide AI,它能帮咱狠狠搞定 PPT 制作的各种麻烦事,一键生成精美模板,智能排版、一键美化,轻松让 PPT 高大上!38个设计辅助功能,8大在线资源库,超30万专业PPT模板/素材。支持win版本PPT/WPS | macOS版本PPT智能创作功能 : - AI 一键...
一个有趣的 Agent 测试:做一份图文并茂的关于地球地质年代历史的分享报告。任务涉及行动规划、资料搜集、内容组织、排版设计、文件格式转换,可以感受一下目前的智能体们大概到了什么水准,离实际可用距离还远不远,卡点在什么地方。测试了 4 个 Agent 产品:天工、扣子空间、Manus、Lovart,结果如下。
每年临近年底,年终汇报ppt制作就成了不少人的重点任务。作为一个常年和各类PPT打交道的“老玩家”,我从最初的手忙脚乱到现在的从容应对,期间尝试过很多款PPT制作软件,也积累了一些实用的年终汇报ppt制作经验。其实,选对合适的工具能让年终汇报ppt制作效率提升不少,还能让呈现效果更出彩。今天就结合我的使用体验,给大家推荐11款好用的软件,希望能帮大家少走弯路,轻松搞定年终汇报ppt制作。
往期教程:万字干货!可能是全网最好的 Skills 中文指南与教程作者往期干货:卷首语@ 一泽Eze: 应该是全网最好的 Skills 中文指南与教程,全文 1.2w 字,包含了我对 Skills 的完整应用思考。阅读文章 > 前几天做了一个用 Nano Banana Pro 生成 PPT 的...
目录前言主题生成PPT根据附件生成PPT小结新年开端,AI 助手 “ima” 迎来了重磅更新,正式推出了 PPT 生成新功能,回应了用户的强烈需求。突然觉得恍如隔世。我记得自己接触第一款AIPPT(kimi的ppt助手)的时候,是去年4月份。那时生成ppt流程还有点复杂,需要知道再次修改ppt的入口,数据图表也要用其他AI工具单独生成。但现在AIPPT工具越来越多,普遍到我们随口就能叫出、随手就能打开一款AIPPT助手,而且这些助手的流程比之前更方便,生成质量比之前提升好几个档次。这一切也不过9个月的时间
你是否也有过这样的经历?👉 深夜对着空白PPT,绞尽脑汁却毫无头绪...👉 头脑风暴时想法满天飞,却难以梳理成清晰的逻辑...👉 想为方案配张图,找遍素材网站也找不到合适的...别让这些琐事消耗你的宝贵精力了!现在,有一款工具能让你一键搞定所有视觉化创作,它就是我们今天要介绍的超级协作AI白板——boardmix...
一、全文速览图前阵子接了一个线下培训项目,两天一夜。准备课件的时候我意识到一个问题:PPT的量太大了。两天的内容加起来上百页,每页都要有设计感。
前几天,看到好基友歸藏在 X 上发了一个帖子:还挺爆,一天半的时间过去,已经有 17.3 万的阅读了。这个东西,简单点说,就是用一个 Prompt,把一些非常难以阅读的文字报告,一键转成更舒服更易读的可视化网页。甚至,还是能交互的那种。
一、全文速览图嗨大家好!我是阿真!扣子2.0版上新了,用过扣子的朋友应该知道,它一直定位为职场AI工具,这次更新的主题也是让AI从“你问它答”变成“你定目标,它来执行”。
在设计领域,效率与创意是永恒的追求。随着 AI 技术的迅猛发展,Deepseek 等 AI 工具为设计师带来了前所未有的创作体验。今天,就来看看 Deepseek 与其他 AI 产品强强联合,如何打破传统设计的边界,解锁无限可能。
Config2024 大会上,Figma 不仅带来了全新页面布局,还重磅押注 AI 能力,有挺多值得关注的细节。Figma AI登场!一文读懂Figma 2024所有重磅更新Figma 作为当前 UI 工作中最好用的设计工具,上周迎来了一波超大的更新发布会,到底更新了哪些功能?
Gemini APP 前几天上线了 PPT 生成的能力,我昨天尝试了一下发现相当可以啊。往期测评:全能且实用!实战测评谷歌最新模型Gemini 2.5 Pro自从春节期间的 deepseek 出圈后,各家大模型就开始疯狂内卷,真应了那句话,AI 一天,人间一年。
Genspark 近日推出全新AI幻灯片工具,通过人工智能简化专业演示文稿的创作流程。让PPT创作从「熬夜爆肝」变成「一句话搞定」!该工具能够快速整合复杂多格式数据、自动生成综合报告,并支持交互式修改与多样化艺术风格,以下是其核心亮点:1️⃣ 多格式智能整合:PDF/Excel/Word/视频链接一键上传,自动提...
相信这几天,大家把 Nano Banana Pro 已经玩疯了。周五的凌晨,在通宵测试后,我也第一时间发了 Nano Banana Pro 的区别上一代的玩法合集。一手实测Nano Banana Pro后,我总结了8种全新的超神玩法!
大家好,我是和你们聊设计的花生 ~PPT 设计是现在当下一个非常热门的设计分类,而好的图文排版则是优秀 PPT 设计的重要组成部分。今天就为大家推荐 5 个 Behance 上值得关注的 PTT 模板资源账号,这些账号分享的 PPT 设计模板不仅图文排版水平极高,而且设计风格、用色搭配上也有很多值得我们学习借鉴的...
老规矩,每一年的锤子发布会结束后,我都会制作一个免费的PPT模板分享给大家。少啰嗦,先看东西。噢不!
我们做了一套复仇者主题免费模板。4位设计师加入,历时7天,168小时,超过100页设计初稿。模板打包下载:https://pan.baidu.com/s/1fTQEb-OUJWmN8kq-C4etiw 密码:f3v5一、模板概览模板共52页,分为4个部分。
从今天开始,PPT365所有源文件开放免费下载。一共400多页吧大概……懒得数了,喜欢就好。
谈到工作中的难题,PPT 这个不起眼的软件,绝对算一个。不同于 Word、Excel,PPT 既要传递信息,还要讲求设计。这很容易使大部分人感觉素材不够,设计不专业或者效率不高。
文案字数太多无从下手?甲方执迷不悟塞一堆文字?怎样让一坨坨文案在排版上更加高大上?
本文将从设计的角度出发,概述如何制作一份美观、具有设计感的 PPT。文章的主要内容会涉及基础的平面和动效设计。但本文不会具体谈论过多设计理论和风格,亦不会傻瓜式地教导如何使用工具及软件,附上超多的实例,零基础也能看懂。
看了那么多PPT 技巧教程,仍然做不出好的PPT?老师撰写的这篇进阶教程,不流于表面的奇巧淫技,注重实用,且以实例贯穿始终,是真正的干货。适读人群:需要制作PPT 的人,特别是大学生阅读时长:约7分...
在日常工作当中用到PPT的场景还是挺多的,年终总结、述职晋升、工作提案、商业宣传等,这篇文章跟大家聊聊如何通过视觉设计来提升PPT的美感。PPT的目的做汇报、做演讲、做培训、做宣传、做招标……通过对PPT内容的讲解,向一部分人群传输内容,从而取得某个目标。
前言在设计师的职业生涯里,总有一道绕不开的坎:述职。不知道大家是不是都有这样的经历,哎我明明做了好多事,但是一述职却毫无头绪。我从哪说起,要说什么,要怎么说?
好久不见,我是汤帅。最近 Keynote 社群在讨论「发布会 Keynote / PPT 的背景设计方法」,我也来说说我的看法。从性质上来说,我们看到的背景一般都会分为 5 种:纯色、渐变、肌理、图形、全图,但在真正开始做设计之前,我们并不会直接在这 5 种性质的背景里挑选,反而会从一些其他的维度先去思考,才能做...
进阶教程来咯,PPT 中那么多的动效可以选,该用哪个?怎么做出类似苹果发布会那样酷炫的动画过渡效果?
我总结了一种非常实用而且极易掌握的排版方法,给它起了一个还算通俗易懂名字,叫做卡片式排版法!那么,什么是卡片式排版法呢?理解起来很简单。
字体是设计感的重要体现,字体用的不好,会毁了整个作品。但在现实生活中,除了设计师,很少人会意识到字体在设计中的重要性。下面小木就举几个
Keeping Projects Efficient Without Losing the Human Touch—Use AI to optimize resource allocation, boost efficiency, and maintain team morale.
Avoid These Common Data Visualization Pitfalls—learn how to choose the right charts, simplify data, and design visuals that clearly communicate insights.
Avoid these costly data visualization pitfalls—learn to simplify visuals, choose the right charts, and tell clear data stories that win client trust.
How Gap Analysis Works in the Real World: Learn how mapping the current vs. desired state reveals gaps that strengthen your strategy and presentations.
Delivering a Powerful Presentation Closing—learn how to end strong with summaries, calls to action, and phrases that leave a lasting impact.
Learn how to build a professional portfolio that stands out—showcase your best work, tell your story, and make a strong impression on clients or employers.
Best Practices for Email Marketing Campaigns to boost engagement: Learn proven tips on subject lines, content, design, and A/B testing.
Gantt charts earn trust by turning ambiguity into visible structure. When tasks, timeframes and dependencies are clearly laid out, stakeholders see what must happen, when it must happen, and what risks lie ahead.
Build a successful remote career—master key skills, stay productive, and grow from anywhere with proven tips, tools, and online training.
One of the most underappreciated tools in the consultant’s toolbox is the hypothesis-driven approach. When used well, it guides the audience by showing you did more than “think hard.” You show how you thought smart.
Making business data easy to see and use in business helps professionals turn data into strategy with visuals that influence decisions and drive impact.
Reducing administrative burden with AI tools every consultant should know—streamline scheduling, reporting, and presentations to save time.
Learn how to avoid misleading data visuals and build trust with clear, honest charts that strengthen credibility and decision-making.
A clear look at data using proportional area charts shows how to scale by area (not diameter) to visualize market share, revenue, and hierarchy clearly.
Build strong professional relationships by being real, staying in touch, offering value, and handling conflict with respect—it’s key to long-term career growth.
How to Use SEO to Dominate and Boost Your Business—Learn key strategies to attract the right audience, build trust, and grow with data-driven content.
Presenting with authority and conviction isn’t about being the loudest voice in the room. It’s about being the one people want to listen to—someone who exudes confidence, clarity, and authenticity.
Boost your presentations with Google Slides’ Presenter View. Learn how to use Presenter View for smoother delivery, better timing, and confident presenting.
How to seek and utilize feedback for growth—turn insights into action, improve skills, and accelerate personal and professional success.
Learn how to handle unexpected challenges during a presentation with confidence, stay adaptable, and turn disruptions into opportunities to shine.
A feasibility study can be a clear way to judge your project’s chances and quickly assess if your idea is viable with market, financial, and operational insights
Designing effective and interactive dashboards can boost clarity and decision-making with simple layouts, smart visuals, and user-focused design.
Designing for Readability: Tips for Effective Slides — learn how white space, visual hierarchy, and one-message slides make presentations clearer and easier to follow.
How to connect with your audience using engaging communication strategies that build trust, spark interaction, and make your message memorable.
Setting effective timelines for consulting projects helps consultants manage phases, milestones, and clients with clarity and strategic impact.
Learn the best practices for annotating presentations to clarify insights, highlight key data, and make your visuals easy to understand and impactful.
Staying competitive in a shifting job market means adapting fast, building transferable skills, and future-proofing your career to stay relevant.
Career Plateau: How to Recognize It and What to Do Next—reflect, upskill, seek new challenges, and reframe stagnation as a chance to realign and grow.
Building a smart content marketing plan works since it aligns content with goals, audience, and results for measurable business impact.
Networking Tips for Professionals: Learn how to make meaningful connections, grow your career, and build lasting relationships with purpose.
A Strategic Guide for a Memorable Presentation—learn how to hook your audience, use visuals and storytelling, and deliver messages that inspire action.
Sensational Role of AI: Discover how AI is transforming personal and team productivity—automate tasks, boost focus, and make smarter decisions.
Proposal Writing Pain Points: Key Challenges and How AI Solves Them — learn how AI speeds research, structures proposals, adds data insights, and boosts personalization.
Genius AI and productivity hacks to create powerful, engaging presentations—save time, boost quality, and impress with smart tools and expert tips.
AI and Automation: Revolutionizing Daily Productivity in the Modern Workplace—discover how smart tools boost efficiency, creativity, and collaboration.
How to Visualize Data Like a Pro in Google Slides—Use this proven consultant’s playbook to craft clear, persuasive charts that drive action.
MECE ensures that ideas are broken into parts that don’t overlap and don’t leave gaps. When applied well, it transforms presentations from muddled to memorable.
SWOT analysis works the same way for strategy. It gives you the raw material to tell a strategic story: where you are strong, where you’re exposed, what opportunities are ahead, what you need to guard against.